
안녕하세요. 카카오워크 팀입니다.
관리자 대상으로 쉽고 빠르게 메시지를 만들고, 워크스페이스 멤버들에게 전송할 수 있는 ‘단체 메시지 발송’ 서비스 오픈을 안내드립니다.
🧐 단체 메시지 발송 기능이 무엇인가요?

권한을 부여받은 발송 관리자에 한하여, 일부 혹은 전체 멤버들에게 공지사항을 봇(Bot) 형태로 단체 메시지를 발송할 수 있는 기능이에요. 필요에 따라 전사 구성원 혹은 일부 멤버들에게 안내가 필요할 때 바로 확인하기 어려운 메일이나 게시판으로 전달했다면, 이젠 카카오워크 메시지로 안내해보세요. 관리자 입장에서 메시지 디자인에 따라 깔끔하고 가독성 있게 공지할 수 있고, 구성원 입장에서 빠르게 필요한 내용을 확인할 수 있어요.
📍 해당 기능은 Standard 요금제부터 이용 가능해요.
📌 단체 메시지 발송하기 전에 설정이 필요해요
1. 발송 프로필 생성하기
슈퍼 관리자는 단체 메시지를 발송하기 전, 단체 메시지를 발송할 Bot 형태의 프로필을 생성해야 해요.
2. 발송 관리자 설정하기
슈퍼 관리자는 워크스페이스의 특정 멤버를 발송 관리자로 지정할 수 있어요. 각 발송 관리자는 특정 발송 프로필의 권한을 부여받아, 해당 프로필로 단체 메시지를 발송할 수 있어요.
3. 발송 프로필 권한 부여하기
각 발송 관리자는 특정 발송 프로필의 권한을 부여받아, 해당 프로필로 단체 메시지를 발송할 수 있어요.
📍 발송 프로필을 생성하고 사용 권한을 부여할 수 있는 메뉴인 '발송 프로필 관리'와 단체 메시지 발송 전용 어드민의 접근 권한을 부여하는 '발송 권한 관리' 메뉴는 슈퍼 관리자만 접근이 가능해요.
📱 단체 메시지 발송하기
1. 관리자 페이지(https://admin.kakaowork.com/member) 혹은 카카오워크 더보기 탭 > '단체 메시지 발송'으로 단체 메시지 발송 어드민에 접속합니다.

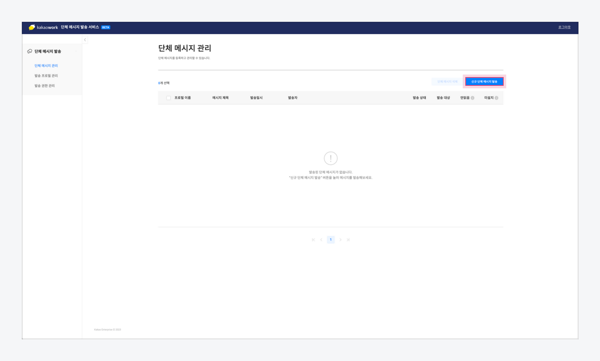
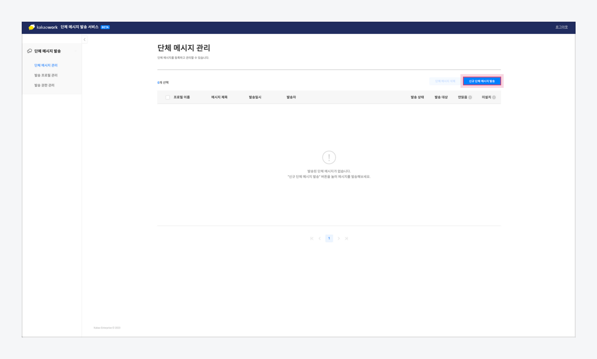
2. 단체 메시지 발송 서비스 > 단체 메시지 관리 메뉴에서 [신규 단체 메시지 발송] 버튼을 클릭합니다.

3. 발송할 단체 메시지의 정보와 내용을 입력합니다.

4. [테스트 메시지 발송] 버튼을 클릭해, 단체 메시지 발송을 테스트할 수 있습니다. 테스트 메시지는 선택한 발송 프로필을 통해 나에게만 발송됩니다.

5. 카카오워크 앱에서 테스트 메시지를 확인합니다.

6. 메시지에 이상이 없다면, [메시지 발송] > [확인] 버튼을 클릭합니다.
📍 한 번 발송된 메시지는 취소할 수 없으므로, 반드시 정식 발송 전 테스트 메시지 발송을 통해 미리 내용을 확인하시기 바랍니다.

☝🏻 이럴 때 써보세요!
∙단체 대상 메시지 : 전사 공지사항, 전사 이벤트 메시지(창립기념일,신년,연말), 보안 메시지 ...
∙일부 멤버 대상 메시지 : 뉴크루 온보딩 안내, 입사기념일&생일 축하 메시지, 인사발령 ...

✔️ 카카오워크 단체 발송 메시지 방법에 대해 더 자세히 알고 싶다면, 아래 링크를 통해 확인해주세요. 🤓
카카오워크 사용자 가이드 >
⭐️ 요즘 일하는 방식, 카카오워크
카카오워크 서비스 소개 : https://www.kakaowork.com/about
카카오워크 다운로드 : https://www.kakaowork.com/download
카카오워크 도입문의 : https://www.kakaowork.com/consulting
| 안전한 업무 환경을 위한 보안 기능 업데이트 (0) | 2022.02.25 |
|---|---|
| 직원들은 카카오워크를 잘 활용하고 있을까? 새로운 통계 기능 업데이트 (0) | 2021.12.09 |
| [관리자 서비스] 통계 메뉴 오픈 안내 (0) | 2021.12.08 |
| [관리자] PC 보안 설정 추가, 소통 통계 등 신규 업데이트 안내 (0) | 2021.06.15 |
| 사내 서비스 및 외부 서비스 연동 설정 (0) | 2021.04.06 |
댓글 영역